前言
ChatGPT好用,这个谁都知道,对于生产力有很大的提升,于是早在ChatGPT刚开放API的时候就在公司内部部署了使用UI,3.5一直用的好好的,可是后来GPT4出来了,问题也就来了。
大家都知道GPT4更好用,效果更好,我们跟大家说明了下尽量只选用3.5的,不要用4的。
我们:大家尽量用3.5,一样好使
同事:好的好的
然后才到月中,就到达限额了。
果然,不做强制,总会有人不顾及团队,那没办法,只能做点手脚了。
人的嘴最不可信:)
我们换了一套UI,使用的是ChatGPT-Next-Web(https://github.com/ChatGPTNextWeb/ChatGPT-Next-Web), 里面可以在启动的时候限制是否使用GPT4,很NICE.

我们部署了两个站点: gpt.xxx.com和gpt4.xxx.com,前者使用了这个DISABLE_GPT4的参数,大家无法再选用GPT4的模型了,部署命令如下:
docker run -d --restart=always -p 3001:3000 \
-e OPENAI_API_KEY="sk-xxxxxxxxxxxxxxx" \
-e CODE="my_code" \
-e DISABLE_GPT4=1 \
yidadaa/chatgpt-next-web
大家一直只知道gpt.xxx.com,还不知道gpt4这个站点,只是得到通知无法使用GPT4了,我们将gpt4告知部分有真实业务需求的同事,并告知不要外传。
没有意外的话,出现意外了:) , 没多久,公司又不知道有多少同事在使用这个GPT4的站点了, OpenAI账户的信用卡限额马上告急。
因为这个Web没有单独账号的权限管理的,所以我们打算自己接入权限
那就做一个权限验证功能
我想到有两种做权限的方式:
- 1、直接修改源码,添加账户认证
- 2、使用
Nginx的auth_request来限制,这样不用修改源码
我选用了2,因为这样就不用看源码了,能节省不少时间。
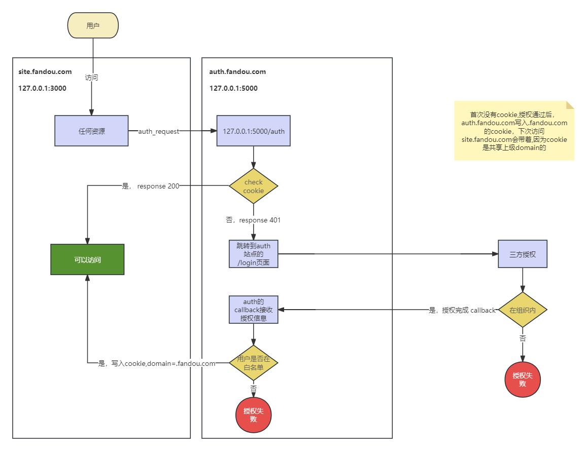
具体如何做呢?这个auth_request是什么?我以前有一篇文章提到过这个用法:如何无法修改网站代码的前提下给它添加授权保护?
如果不愿意看那篇文章,这里有一些它的简短描述:Nginx 的 auth_request 模块,可以让 请求进入到你的服务前,先去另一个服务中进行验证。
流程大致如下:

Coding
已有的部署文件修改
首先,修改这个GPT4站点的部署Nginx部署文件,大致如下:
server {
listen 0.0.0.0:80;
server_name gpt4.xxx.net;
client_max_body_size 1G;
location / {
auth_request /auth;
# Use IPv4 upstream address instead of DNS name to avoid attempts by nginx to use IPv6 DNS lookup
proxy_pass http://0.0.0.0:3000/;
proxy_set_header Host $host;
proxy_set_header X-Real-IP $remote_addr;
proxy_set_header X-Forwarded-For $proxy_add_x_forwarded_for;
}
location = /auth {
internal;
proxy_pass http://127.0.0.1:5000;
proxy_pass_request_body off;
proxy_set_header Cookie $http_cookie;
proxy_set_header Content-Length "";
proxy_set_header X-Original-URI $request_uri;
proxy_set_header X-Real-IP $remote_addr;
proxy_set_header X-Forwarded-For $proxy_add_x_forwarded_for;
proxy_set_header X-Forwarded-Proto $scheme;
}
error_page 401 = @error401;
location @error401 {
return 302 https://gptauth.xxx.net/login;
}
}
几个细节说明:
1、auth_request /auth; 表示每个请求进来前,都先去/auth下验证一下
2、 /auth使用internal;导向到 本地5000端口的服务上,也就是这个5000端口的服务才是做校验的
location = /auth {
internal;
proxy_pass http://127.0.0.1:5000;
#...
}
3、当验证服务器返回401的时候,会302重定向到一个登录页面
error_page 401 = @error401;
location @error401 {
return 302 https://gptauth.xxx.net/login;
}
制作权限认证的站点
服务代码
就是上面的https://gptauth.xxx.net这个,它主要有2个接口:
1、/auth,权限认证接口,gpt4.xxx.net会先到这个gptauth.xxx.net/auth接口来做认证,认证是看有没有GAU这个Cookie且值为1
2、/login,登录页面,如果没权限,这里需要做登录,后面我这边会接入Google账号认证,因为公司每个人都有Google账号,下面代码每次校验我都从本地读取文件whitelist.txt,因为这个调用频率很低,这样就不用每次新增人员都要重新部署了
3、/callback,这个是给Google账号授权做的回调
代码如下:
from flask import Flask, request,redirect, send_file, make_response
app = Flask(__name__)
from google.oauth2 import id_token
from google.auth.transport import requests
COOKIE_NAME = 'GAU'
def process_jwt_token(jwt_token, client_id):
try:
token_info = id_token.verify_oauth2_token(jwt_token, requests.Request(), client_id)
print(token_info)
email = token_info['email']
print('email in token is ' + email)
return email
except ValueError as error:
print('err :', error)
@app.route('/auth', methods=["GET"])
def auth():
cookies = request.cookies
print(f'cookies is:{cookies}')
cookie_value = request.cookies.get(COOKIE_NAME)
response = make_response('')
if cookie_value == '1':
response.status_code = 200
else:
response.status_code = 401
return response
@app.route('/login', methods=["GET"])
def login():
return send_file("./index.html", mimetype="text/html")
@app.route('/callback', methods=["POST"])
def callback():
credential = request.form['credential']
cur_email = process_jwt_token(credential, "xxx-yyy.apps.googleusercontent.com")
ALLOWED_EMAILS = []
with open('/app/whitelist.txt', 'r') as file:
for line in file:
email = line.strip()
ALLOWED_EMAILS.append(email)
found = any(cur_email.lower() == each.lower() for each in ALLOWED_EMAILS)
if found:
print('found it\n')
return send_file("./set_cookie.html", mimetype="text/html")
else:
print('not found \n')
return send_file("./ban.html", mimetype="text/html")
if __name__ == '__main__':
app.debug = True
app.run(host='0.0.0.0', port=5000)
登录界面
登录界面包含Google账号认证,如下:
<html>
<head>
<meta charset="UTF-8">
<style>
body {
display: flex;
justify-content: center;
align-items: center;
height: 100vh;
margin: 0;
}
.centered-content {
text-align: center;
}
</style>
</head>
<body>
<div class="centered-content">
<h1>访问GPT4,请先登录</h1>
<div id="g_id_onload" data-client_id="xxx-yyy.apps.googleusercontent.com"
data-context="signin" data-ux_mode="popup" data-login_uri="https://gptauth.xxx.net/callback"
data-auto_prompt="false">
</div>
<!-- data-callback="onSignIn" -->
<div class="g_id_signin" data-type="standard" data-shape="rectangular" data-theme="outline"
data-text="signin_with" data-size="large" data-logo_alignment="left">
</div>
</div>
<script src="https://accounts.google.com/gsi/client" async></script>
<script>
window.onSignIn = (googleUser) => {
console.log(googleUser.toString())
console.log(googleUser.credential)
for (let key in googleUser) {
if (googleUser.hasOwnProperty(key)) {
console.log(key, googleUser[key]);
}
}
}
</script>
</body>
</html>
设置cookie的界面
当我们认证成功后,需要设置Cookie,这个很关键,并且需要设置Domain为xxx.net的,这样gpt4.xxx.net和gptauth.xxx.net就能同时访问到这个Cookie,后者可以据此进行认证。
<!DOCTYPE html>
<html>
<head>
<meta charset="utf-8">
<style>
body {
margin: 0;
padding: 0;
display: flex;
height: 100vh;
flex-direction:column;
}
.images {
display: flex;
flex: 10;
}
.msg {
display: flex;
flex: 1;
justify-content: center;
align-items: center;
color:crimson;
}
.button {
display: flex;
justify-content: center;
align-items: center;
flex: 2;
background-color: #f2f2f2;
}
.image {
flex: 1;
background-repeat: no-repeat;
background-size: cover;
background-position: center;
}
.image1 {
background-image: url("/static/guide1.png");
}
.image2 {
background-image: url("/static/guide2.png");
}
.button button {
padding: 10px 20px;
font-size: 18px;
background-color: #007bff;
color: #fff;
border: none;
border-radius: 5px;
}
</style>
<script>
var currentDate = new Date();
// 计算过期日期(当前日期 + 7天)
var expirationDate = new Date(currentDate.getTime() + (7 * 24 * 60 * 60 * 1000));
// 将过期日期格式化为 cookie 的 Expires 属性所需的字符串格式
var expires = "expires=" + expirationDate.toUTCString();
document.cookie = "GAU=1; expires="+expires +";domain=.xxx.net";
function go(){
window.location.href = "https://gpt4.xxx.net";
}
</script>
</head>
<body>
<div class="msg">
您已通过验证,如果您是第一次使用GPT4,请按照下面的图片示例,进行基础设置。
</div>
<div class="images">
<div class="image image1"></div>
<div class="image image2"></div>
</div>
<div class="button">
<button onclick="go()">
了解了,点我跳转
</button>
</div>
</body>
</html>
这里其实可以直接跳转的,只不过还贴了两张引导图,教大家如何首次设置。
部署这个gptauth站
这个没什么好说的,就是基础的反代
server {
listen 0.0.0.0:80;
server_name gptauth.xxx.net;
client_max_body_size 1G;
location / {
# Use IPv4 upstream address instead of DNS name to avoid attempts by nginx to use IPv6 DNS lookup
proxy_pass http://0.0.0.0:5000/;
proxy_set_header Host $host;
proxy_set_header X-Real-IP $remote_addr;
proxy_set_header X-Forwarded-For $proxy_add_x_forwarded_for;
}
}
结束语
当我们把这一套部署好之后,OpenAI账号的信用卡余额就再也不担心了,所以说人的嘴都不可信,还是代码可靠。
当你需要给一个已有的站点添加权限认证的时候,不妨考虑使用Nginx的auth_request功能。
评论区